Recovery scenario 1 - Cisco IOS failure recovery
This recovery scenario describe, how to recovery IOS failure. In this situation, Cisco switch failed to boot due to missing
        IOS bin file. It can happen when you accidentally delete content of switch flash memory, You try to upgrade to the wrong version of firmware,
        or your upgrade fail during the upgrade process. A similar situation may also occur if a fault occurs in the file system or hardware switch flash memory,
         but the  description of repair or replacement of memory is behind of purpose of this manual.
        We show You, how to use SwitchBackup software to
- connect to boot failure Cisco switch
 - load new IOS file to failed Cisco switch
 - set up the IOS file to boot from
 
In the next chapter You can find, how to recovery lost configuration to the recovered switch.
        1. IOS boot failure Cisco switch is recognized by the first green LED blinking fast and the colon finished prompt "switch:" You can see when you connect a serial console cable
        
        2. If you have got an previous inventary in switchbackup, look up for model, firmware version and license.
        
        
        
        3. Download the corresponding firmware file and if compressed, exract it with SwitchBackup internal TAR archiver.
        
        
        
        4. (optional) Now we need to upload the IOS file to the switch. We plan to use an copy xmodem: to transfer file to the switch with serial link.
        The xmodem transfer is networkless and that is the main advantage, but due the low speed the main disadvantage too. Thats why the speed increase
        port setting is recomended. But be aware, there are some older switch models, which does not support it.
        Very important is the correct order - increase the switch baud rate first and than change speed setting of SwitchBsckup. When you change baud rate
        issuing set BAUD speed command, you lose the connection until you change the port setting.
        
        
        5. To move the file to the switch You need to issue an copy xmodem: target-file and start the X-Modem terminal.
        In SwitchBackup, there is X-Modem terminal build in serial Console Terminal.
6. (optional) If You have change the transsmision speed in the step 4, You need to set it back issuing set BAUD 9600 command and changing the port speed setting back to 9600, see figures at point 4.
        
        7. The last step in IOS recovery process is setting up the BOOT variable to point on the new IOS file. 
        Verify the file name of the IOS file by issuing dir flash: command, and set up the variable by issuing set BOOT file-name command.
        Then boot the switch issuing BOOT command. If You have setting the BOOT variable correct, the switch start booting up.
        
The next step is to recover switch configuration.
Recovery scenario 2 - Cisco IOS configuration recovery
This recovery scenario describe, how to recovery configuration of Cisco switch from previous backup made by SwitchBackup application.
        
        We show You, how to use SwitchBackup software to
- delete old and invalid startup configuration
 - upload new configuration
 - verify recovered configuration and save it
 
        
        1. (optional) Backup and erase start up configuration and reload to clean boot.
        
        2. Wait for rebooting and close the serial Console Terminal, when "Press RETURN to get started!" message appears.
        
        
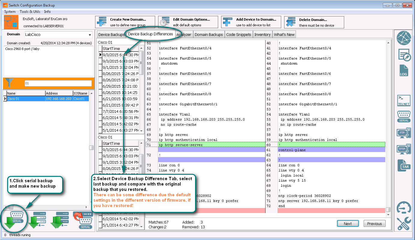
        3. Run SwitchBackup, connect database, find the correct device and select backup to restore. Click serial restore and Start restore.
        Wait the restore process finished and click OK.
        
        4. Click serial backup to make fresh backup. Verify new configuration by comparing that last backup with restored version. Be aware, there can be some differences found, especially when the current IOS version or hardware is not the same it was in the time of backup! You can correct some configuration parametrs with serial Console terminal. The last step is save the current configuration to the startup file issuing copy run start or wri mem command, by using Console terminal or code snippets tab.
Recovery scenario 3 - Find and correct misconfiguration
If your switch is partially functional nad only some services are limited or flawed, there can be an error in a previous configuration. You can list previous configuration backup in SwitchBackup application and compare running configuration with the previous one. SwitchBackup find and shows you the differences, to help You to find the lines containing configuration mistakes.
        
        1. Backup running device anyway and compare the backup with previous one, made while switch configuration seemed faultless.